SourceJammer SourceForge Logo

The 100% Java, open-source source control, file-sharing, and versioning system.

Welcome SourceJammer's home on SourceForge.net! View the latest news.

SourceJammer Eclipse Plugin released (3/22/2005)! Download it today!

Please take the time to rate SourceJammer on O'Reilly's OSDir!

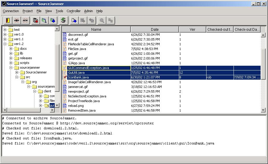
SourceJammer is a source control and versioning system written in Java. It consists of a server-side component that maintains the files and version history, and handles check-in, check-out, etc. and other commands; and a client-side component that makes requests of the server and manages the files on the client-side file system.

If you are ready to get started with SourceJammer, you can download the latest version here.

The most current version of SourceJammer is 2.1.0.0 for the server and client. Many enhancements are planned for the future.

Why SourceJammer?

A question I am sometimes asked is "why SourceJammer?" Does the world really need another source control system? Why not stick with Visual Source Safe or CVS?

I’m not going to knock these products, both of which have some excellent features. And I sure don't want to start a big debate about the relative merits of various source control systems. But I think it's fair to say that VSS costs $$$. And CVS can be cumbersome to install, maintain, and administer. I believe there is a niche for SourceJammer--a place for a free, simple, easy to understand and configure source control system for small to medium-sized projects. That’s the market I have tried to aim for and I believe that SourceJammer makes for an excellent solution at this level.

Thanks for checking out SourceJammer!



SourceJammer is free software and is copyright (c) 2001-2003 Robert MacGrogan.